1. 类加载子系统
1.1 概述

类加载子系统负责从文件系统或者网络中加载Class文件,Class文件在文件开头有特定的文件标识

- ClassLoader只负责class文件的加载,至于它是否可以运行,则由Execution Engine 决定
- 加载的类信息存放于一块成为 :方法区的内存空间,除了类的信息外,方法区中还会存放运行时常量池信息,可能还包括字符串字面量和数字常量(这部分常量信息是Class文件中常量池部分的内存映射)

字节码中的常量池加载到 方法区 -----> 运行时常量池信息
1.2 类的加载器

- Class file(字节码文件) 存在与本地磁盘上(硬盘),字节码文件在执行的时候是需要被加载到JVM的方法区中,再根据方法区中的这个类对象实例化出n个一模一样的实例
- Class file 加载到JVM中,被称为DNA元数据模板,放在方法区。
- 在Class文件 --> JVM -->最终成为元数据模板,此过程就要一个运输工具(类加载器 Class Loader),扮演一个快递员的角色。
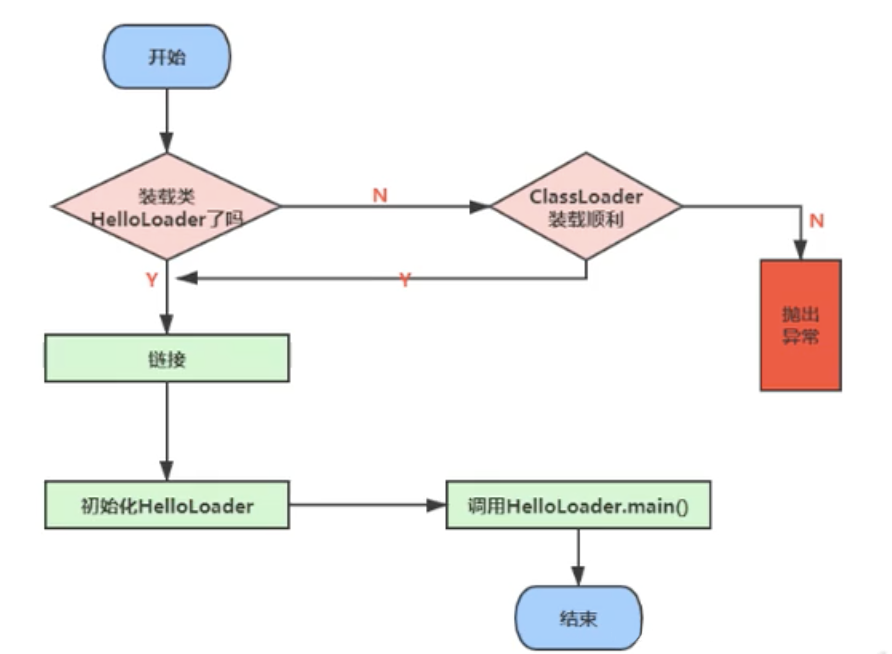
2.类的加载过程
2.1 类的加载过程简图


2.2 加载阶段:Loading
- 通过一个类的全限定名获取定义此类的二进制字节流
- 将这个字节流所代表的静态存储结构转化为方法区的运行时数据结构
- 在内存中生成一个代表这个类的java.lang.Class对象,作为方法区这个类的各种数据的访问入口
小补充:加载字节码文件(.class)的方式
- 本地系统直接加载
- 网络获取:Web Applet
- jar、war包
- 动态代理:运行时计算生成…
2.3 链接阶段:Linking
验证(Verify)
- 目的在于确保Class文件的字节流中包含信息符合当前虚拟机要求,保证被加载类的正确性,不会危害虚拟机自身安全
- 主要包括四种验证:文件格式验证、元数据验证、字节码验证、符号引用验证
准备(Prepare)
- 为类变量分配内存并且设置该类变量的默认初始值,即“零值”

(在准备阶段 a = 0,到下一个阶段(初始化阶段)a = 1)
(不同的数据类型的变量默认值不一样,如 int =0 ,引用类型 = null)
- 这里不包含用final 修饰的static,因为final 在编译的时候就会分配了,准备阶段会显示初始化(final修饰的变量是:常量)
- 这里不会为实例变量分配初始化,类变量会分配在方法区中,而实例变量是会随着对象一起分配到Java堆中
解析(Resolve)
- 将常量池内的符号引用转换为直接引用的过程
- 事实上,解析操作往往会伴随着JVM在执行完初始化之后再执行
- 符号引用:一组符号来描述所引用的目标。符号引用的字面量形式明确定义在《Java 虚拟机规范》的Class 文件格式中
- 直接引用:直接指向目标的指针、相对偏移量或者一个间接定位到目标的句柄
- 解析动作主要针对类或接口、字段、类方法、接口方法、方法类型等。对应常量池中的CONSTANT_Class_info、CONSTANT_Fieldref_info、CONSTANT_Methodref_info等。
2.4 初始化阶段:initialization
- 初始化阶段就是执行类构造器方法 clinit()的过程,此方法不需要定义,是javac 编译器自动收集类中的所有了变量的赋值动作和静态代码块中的语句合并而来
例子1:
public class Test {
private static int a=2;
private static int b=20;
public static void main(String[] args) {
System.out.println(a);
System.out.println(b);
}
}

例子2:
public class Test {
public static void main(String[] args) {
System.out.println("测试一下");
}
}

- 构造器方法中指令按语句在源文件中出现的顺序执行
- clinit() 方法不同于类的构造器。(关联:构造器是虚拟机视角下的 init())
- 若该类具有父类,JVM会保证子类的 clinit () 执行前,父类的 clinit () 已经执行完毕
- 虚拟机必须保证一个类的 clinit () 方法在多线程下被同步加锁,虚拟机只会调用一次 clinit 方法,保证类只被加载一次
3.几种类的加载器
- JVM支持两种类型的类加载器,分别为引导类加载器(Bootstrap ClassLoader)和 自定义类加载器(User-Defined ClassLoader)
- 从概念上来讲,自定义类加载器一般指的是程序中由开发人员自定义的一类类加载器,但是Java虚拟机规范并没有这么定义,而是将所有派生于抽象类ClassLoader的类加载器都划分为自定义类加载器(除了Bootstrap ClassLoader其他的都为 自定义类加载器)
- 无论类加载器的类型如何划分,在程序中,我们最常见的类加载器始终只有3个,如下所示:

代码:
public class Test {
public static void main(String[] args) {
ClassLoader systemClassLoader = ClassLoader.getSystemClassLoader();
System.out.println(systemClassLoader);//sun.misc.Launcher$AppClassLoader@18b4aac2 :应用类加载器
ClassLoader parent = systemClassLoader.getParent();
System.out.println(parent);//sun.misc.Launcher$ExtClassLoader@34a245ab :扩展类加载器
ClassLoader parent1 = parent.getParent();
System.out.println(parent1);//null :引导类加载器:非Java语言实现
ClassLoader classLoader = Test.class.getClassLoader();
System.out.println(classLoader);//sun.misc.Launcher$AppClassLoader@18b4aac2
ClassLoader classLoader1 = String.class.getClassLoader();
System.out.println(classLoader1);//null
}
}
3.1 引导类加载器:
- BootstrapClassLoader 这个类加载器使用 C/C++语言实现,嵌套在JVM内部
- 它用来加载Java 的核心类库(JAVA_HOME/jre/lib/rt.jar、resources.jar 或 sun.boot.class.path路径下的内容),用于提供JVM自身需要的类
- 并不继承自 java.lang.ClassLoader ,没有父类加载器
- 加载扩展类和应用程序类加载器,并指定为他们的父类加载器
- 出于安全考虑,Bootstrap 启动类加载器只加载包名为 java 、javax、sun等开头的类
3.2 扩展类加载器:ExtensionClassLoader
- Java 语言编写,派生于ClassLoader类
- 父类加载器为:启动类加载器
- 从 java.ext.dirs系统属性所指定的目录中加载类库,或从JDK的安装目录的jre/lib/ext子目录(扩展目录)下加载类库,如果用户创建的jar包放在此目录下,也会自动由扩展类加载器进行加载
3.3 应用程序类加载器:AppClassLoader
- java语言编写,派生于 ClassLoader
- 父类加载器为 ExtensionClassLoader
- 负责加载环境变量classpath或者系统属性 java.class.path 指定路径下的类库
- 该类加载器是程序中默认的类加载器,一般来说,Java应用的类都是由它来完成加载
- 通过ClassLoader # getSystemClassLoader()方法可以获取到该类加载器
3.4 用户自定义类加载器
- 在Java 的日常应用程序开发中,类的加载几乎是由上述3种类加载器相互配合执行的,在必要的时候,我们还可以自定义类加载器,来定制类的加载方式
为什么要用自定义类加载器呢?
- 隔离加载类
- 修改类加载的方式
- 扩展加载源
- 防止源码泄漏
用户自定义类加载器实现步骤
- 通过继承抽象类 java.lang.ClassLoader 类的方式,实现自己的类加载器,以满足一些特殊的需求
- JDK1.2之前,总会去继承ClassLoader类并重写loadClass()方法,从而实现自定义的类加载器,但是在JDK1.2之后,已不再建议去覆盖loadClass()方法,而是建议把自定义的类加载逻辑写在 findClass()方法中
- 如果对于类加载器没有太过于复杂的需求,可以通过直接继承 URLClassLoader类,这样就可以避免自己去编写findClass()方法及其获取字节码流的方式,使自定义类加载器编写更加简洁

继承体系

获取 ClassLoader

4.双亲委派机制
Java 虚拟机对class文件采用的是按需加载的方式,也就是说当需要使用该类时才会将它的class文件加载到内存生成class对象。而且加载某个类的class文件时,Java虚拟机采用的双亲委派模式,即把请求交由父类处理,它是一种任务委派模式

- 如果一个类加载器收到了类的加载请求,它并不会自己先去加载,而是把这个请求委托给父类的加载器去执行
- 如果父类加载器还存在其父类加载器,则进一步向上委托,依次递归请求最终将到达顶层的启动类加载器
- 如果类加载器可以完成类加载任务,就成功返回,如果父类加载器无法完成此加载任务,子类加载器才会尝试去加载,这就是双亲委派模式
优势
- 避免类的重复加载
- 保护程序安全,防止核心API被随意篡改:自定义:java.lang.String …
- 不要乱取包名
5.其他
在JVM中表示两个class对象是否为同一个类存在两个必要条件
- 类的全限定类名必须一致,包括包名
- 加载这个类的ClassLoader(指ClassLoader实例对象)必须相同
- 即使两个类来源于同一个文件,但是类加载器不一样,那这两个类对象也是不相等的
以上就是关于Java虚拟机中的类加载器以及类加载全过程的详细内容,想要了解更多关于Java虚拟机中类加载的内容,可以多多关注W3Cschool相关文章内容。如果您觉得本篇文章还不错,还希望大家能够多多支持!


