SQL Server Analysis Services (SSAS) 用于创建数据的高级聚合视图,允许用户快速创建动态报告和仪表板以集中业务可衡量值,如关键绩效指标 (KPI)。
在本文中,我们将介绍用户在将 TB 级数据传输到 Snowflake 数据仓库后如何在 SSAS 中继续他们的分析。
问题
在将 150 TB 的业务数据迁移到 Snowflake 后,一家大型全球零售商希望继续使用 SSAS 进行分析处理和数据挖掘。基于他们的旧数据模型,他们的业务团队在 SSAS 中创建了一组 OLAP 多维数据集(见下文)。当他们的团队尝试使用 Snowflake 制作相同的多维数据集时,他们发现本机连接和开源连接选项无法与 SQL Server 一起使用。
OLAP 多维数据集,也称为多维多维数据集或超多维数据集,是一种数据结构,用于存储聚合数据并允许由于预先计算的值集而进行近乎即时的数据分析。
解决方案
为了重新构建他们的 OLAP 多维数据集,他们的团队最终选择了 CData 来将 Snowflake 与 SSAS 集成。CData 为 Snowflake 提供了一个直接的 SQL 接口,允许其工程师快速有效地将他们团队之前构建的多维数据集连接到他们的 Snowflake 数据。一旦安装了多维数据集,他们的业务部门就能够评估、分析和挖掘数据。
过程
在 SSAS 项目中创建数据源和视图、从数据构建和部署多维数据集都与安装 CData ADO.NET 提供程序一样简单。
为Snowflake创建数据源
在您的 SSAS 项目中,创建一个新数据源,选择 CData ADO.NET 提供程序并输入您的 Snowflake 凭据。

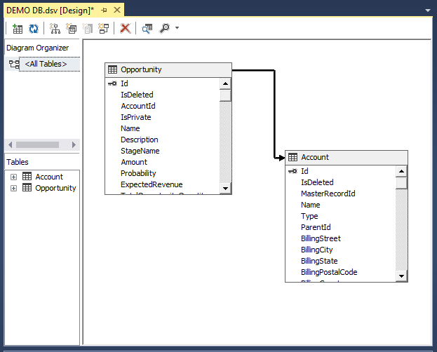
创建数据源视图
创建数据源后,创建一个新数据源视图,选择新创建的数据源,选择外键匹配模式,并选择要添加的表。

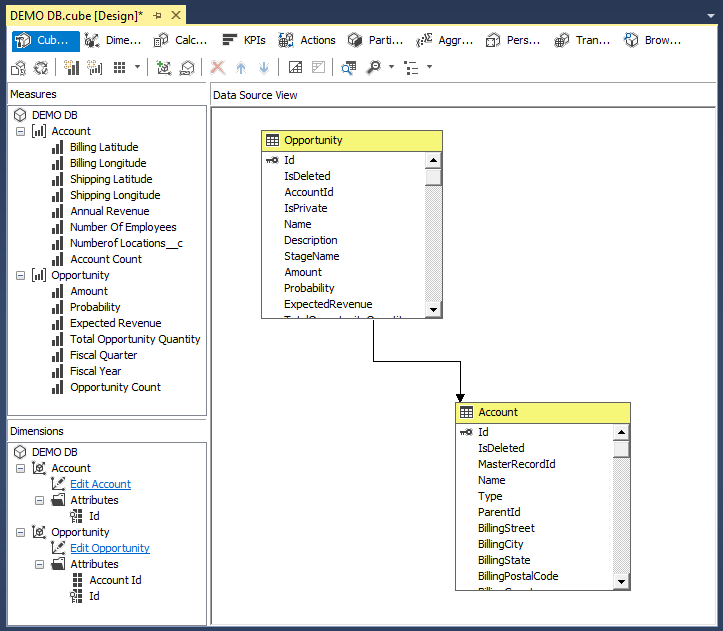
为Snowflake创建立方体
最后,构建一个新多维数据集,选择您希望包含在多维数据集中的表和度量,以及要生成的维度。
此时,您有一个用于 Snowflake 的 OLAP 多维数据集,可以用于分析、报告、数据挖掘等。
从业务数据中获得可操作的洞察力
公司选择使用 CData Snowflake Adapter 是因为它能够与 SSAS 以及基于标准的连接进行实时集成,而不管数据保存在哪里。这样,当用户将整个业务数据移动到新的数据仓库时,他们可以继续使用他们的 SSAS 数据立方体。


