1.前言
程序实现基于星型结构(服务器接收来自各个客户端发送的信息,然后将信息传递给其他客户端界面并在其他客户端界面显示发送的信息)

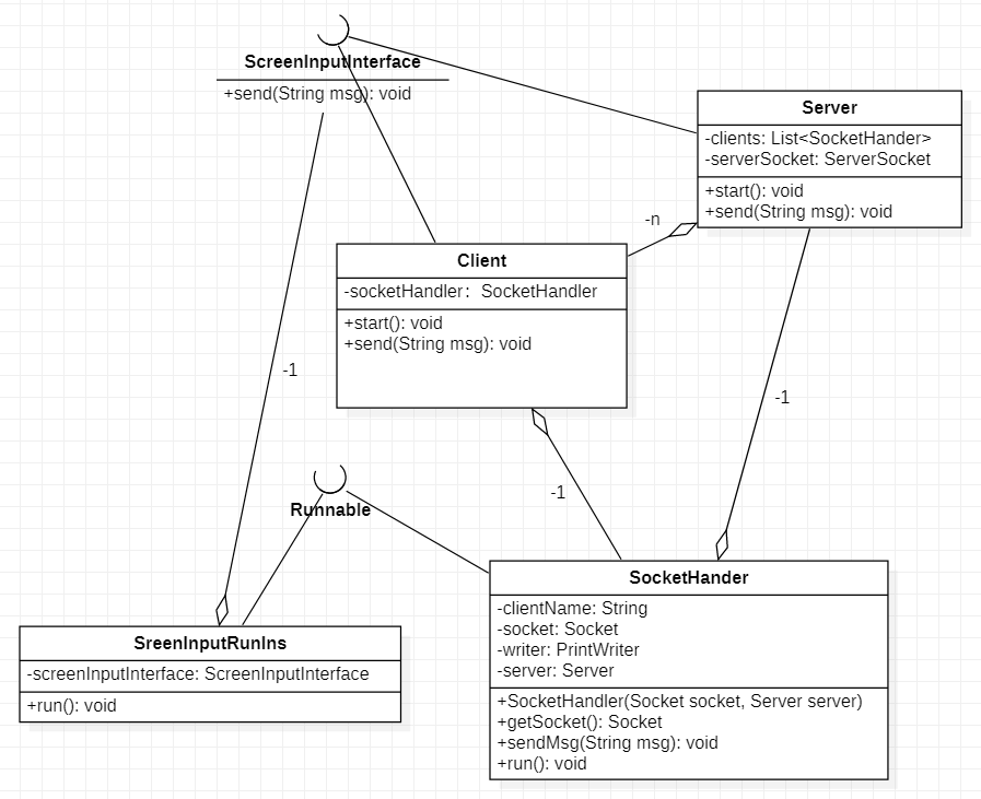
2.类图

3.代码
客户端代码:
package netProgram;
import java.io.IOException;
import java.net.Socket;
import java.net.SocketAddress;
public class Client implements ScreenInputInterface{
private SocketHandler socketHandler;
public void start(){
new Thread(new ScreenInputRunIns(this)).start();
try {
socketHandler = new SocketHandler(new Socket("127.0.0.1",666),null);
new Thread(socketHandler).start();
} catch (IOException e) {
e.printStackTrace();
}
}
@Override
public void send(String msg) {
socketHandler.sendMsg(msg);
}
/* @Override
public void send(String msg, SocketAddress address) {
socketHandler.sendMsg(msg);
}*/
}
服务端代码:
package netProgram;
import java.io.IOException;
import java.net.ServerSocket;
import java.net.SocketAddress;
import java.util.ArrayList;
import java.util.List;
public class Server implements ScreenInputInterface{
private List<SocketHandler> clients = new ArrayList<>();
private ServerSocket serverSocket;
public void start(){
// new Thread(new ScreenInputRunIns(this)).start();
try {
serverSocket = new ServerSocket(666);
while (true){
SocketHandler socketHandler = new SocketHandler(serverSocket.accept(),this);
clients.add(socketHandler);
System.out.println(socketHandler.getSocket().getRemoteSocketAddress()+"进入聊天系统");
new Thread(socketHandler).start();
}
} catch (IOException e) {
e.printStackTrace();
}
}
@Override
public void send(String msg) {
for (SocketHandler s:clients) {
s.sendMsg(msg);
}
}
/* @Override
public void send(String msg, SocketAddress address) {
for (SocketHandler s:clients) {
if (s.getSocket().getRemoteSocketAddress().equals(address)){
continue;
}
s.sendMsg(msg);
}
}*/
public static void main(String[] args) {
new Server().start();
}
}
屏幕输入信息接口:
package netProgram;
import java.net.SocketAddress;
public interface ScreenInputInterface {
void send(String msg);
// void send(String msg, SocketAddress address);
}
用于各个端口输入信息的创建的线程对象:
package netProgram;
import java.util.Scanner;
public class ScreenInputRunIns implements Runnable{
private ScreenInputInterface screenInputInterface;
private Scanner input = new Scanner(System.in);
public ScreenInputRunIns(ScreenInputInterface screenInputInterface) {
this.screenInputInterface = screenInputInterface;
}
@Override
public void run() {//屏幕实时输入
while (true){
String msg = input.nextLine();
// screenInputInterface.send(msg,null);
screenInputInterface.send(msg);
}
}
}
套接字处理器(用于传输数据:实际发送信息到输出流并实时监听各个端口的输入且负责显示):
package netProgram;
import java.io.BufferedReader;
import java.io.IOException;
import java.io.InputStreamReader;
import java.io.PrintWriter;
import java.net.Socket;
public class SocketHandler implements Runnable{
private String clientName;
private Socket socket;
private PrintWriter writer;
private Server server;
public SocketHandler(Socket socket,Server server) throws IOException {
this.socket = socket;
this.server = server;
clientName = "<"+socket.getLocalSocketAddress()+">";
writer = new PrintWriter(this.socket.getOutputStream());
}
public Socket getSocket() {
return socket;
}
public void sendMsg(String msg){
if (server!=null) writer.println(msg);
else writer.println(clientName+":"+msg);
writer.flush();
}
@Override
public void run() {
while(true){//监听输入流的输入
try {
BufferedReader reader = new BufferedReader(new InputStreamReader(socket.getInputStream()));
String receiveMsg = null;
System.out.println();
if ((receiveMsg = reader.readLine())!=null&&!(receiveMsg.equals(""))){
if (server!=null){
// server.send(receiveMsg,socket.getRemoteSocketAddress());
server.send(receiveMsg);
}else {
System.out.println(receiveMsg);
}
}
} catch (IOException e) {
e.printStackTrace();
}
}
}
}
负责启动的各个端口的客户端代码:
package netProgram;
public class ClientLinked {
public static void main(String[] args) {
new Client().start();
}
}
package netProgram;
public class ClientLinked1 {
public static void main(String[] args) {
new Client().start();
}
}
package netProgram;
public class ClientLinked2 {
public static void main(String[] args) {
new Client().start();
}
}
服务端启动代码在服务端类的main方法中。
到此本篇关于使用Java多线程来实现多人聊天室的文章就介绍结束了,想要了解更多相关java多线程的其他应用内容,请搜索W3Cschool以前的文章或继续浏览下面的相关文章。希望本篇文章能够帮助大家对于Java多线程的理解,也希望大家以后多多支持!


